Search
  1. Home
  2. Workplace guidelines
  3. Space types
  4. Pantry

Pantry

A designated space for associates to gather, eat meals and connect with other Red Hatters.

Capacity: Varies
Purpose: Recharge
Target size: 600 sq ft / 55.7 sq m
Release date: 1 September 2025

 

3D illustration of Pantry space type
Design Furniture and fixtures Workplace technology Signage and wayfinding Resource links

Design

Description and context

  • Access to natural light
  • Buffered from workstations
  • In satellite office locations, this may be the only pantry, while in critical, core, or core plus offices, this can act as additional pantry support space and be duplicated throughout the site
  • To encourage both employees and visitors alike to be a part of the Red Hat culture
  • To be interactive and highly branded
  • To both welcome visitors and to inspire confidence in Red Hat and our open source philosophy
  • To visually express the Red Hat tone: open, authentic, helpful, and brave
Dark-themed office pantry featuring wooden surfaces, warm pendant lighting, and bar-style seating
Modern office kitchen area with light wood cabinetry, a long white counter, and integrated appliances
Office pantry space with round light wood tables, matching chairs, and large windows
Bright and airy office pantry with light wood tables, chairs, and natural light from windows
Office breakroom with a long high-top table, black stools, and a large presentation screen on the wall
Large, bright office pantry filled with multiple light wood dining tables and chairs, with large windows
Spacious cafe-style office pantry with varied seating options, patterned tile backsplash, and industrial-style ceiling
Office kitchenette featuring dark cabinetry and a distinctive city skyline backsplash
Floor plan for Pantry space type

Design guidelines and standards

The items listed below are integrated into the architecture of the space. This information complements additional details listed on both the Workplace technology and Furniture and fixtures tabs.


Finishes

  • Washable backsplash required
  • No textured floors to be used

Acoustics

  • All walls to go to deck with sound attenuation, acoustical ceiling tile ceilings with a minimum sound absorption of .75 and carpet flooring. Consider including acoustical wall panels and a white noise system.

Lighting

To achieve desired lighting lux levels and color temperature, please follow these guidelines: 

  • 500 minimum lux levels

  • 3000-4000K recommended CCT Values (Color Correlated Temperature).  

NOTE: The illuminance of lamps affects the color appearance and should be taken into consideration when planning CCT Values.

  • Include accent lighting over island

Mechanical, electrical and plumbing

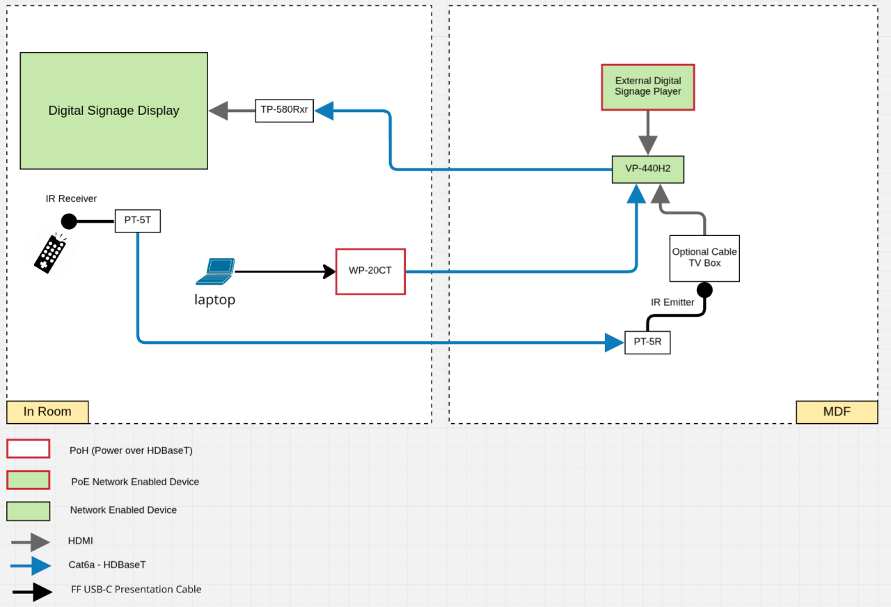
Only if Digital Signage is required:

QTYTypeLocationDescription
4(IT)PowerOn wall behind the digital signage displayDisplay, Receiver (if applicable), 2 spares
1(IT)
Power
(Optional)
Wall plate location Wall plate (POWER CONSUMPTION 5V DC, 390mA)
1 (IT)
Data
(Optional)
Wall plate location Wall plate - Terminate data cable with male RJ-45 plug and ensure vendor has appropriate FLUKE adapter to test.
3(IT)DataOn wall behind the digital signage displayDisplay, Digital Signage, spare

Specialty

Branding and signage

  • Use color scheme from secondary and/or tertiary brand palette unless in external customer-facing area. With customer-facing areas, use primary brand palette.
  • Use this central location to showcase stories and artifacts that reflect our local communities, internal clubs, and rituals
  • For Pantry signage branding for the trash/recycling program, visit the Signage and wayfinding page.
     

Other

  • Refer to local code for disabled access requirements
Back to top

Have a suggestion or comment about Work Your Way?

Share your feedback