Search
  1. Home
  2. Workplace guidelines
  3. Space types
  4. Pantry - expanded

Pantry - expanded

A large, designated space for associates to gather, eat meals and connect with other Red Hatters.

Capacity: Varies
Purpose: Recharge
Target size: 900 sq ft / 83.6 sq m
Release date: 1 September 2025

3D illustration of Pantry - expanded space type
Design Furniture and fixtures Workplace technology Signage and wayfinding Resource links

Design

Description and context

  • A large version of a Pantry with additional seating options
  • Access to natural light
  • Buffered from workstations
  • To encourage both employees and visitors alike to be a part of the Red Hat culture
  • To be interactive and highly branded
  • To both welcome visitors and to inspire confidence in Red Hat and our open source philosophy.
  • To visually express the Red Hat tone: open, authentic, helpful, and brave
Industrial-style office pantry with wooden furniture
Modern pantry or breakroom with tables
Minimalist office hallway or waiting area
img-enclave-c-anana-1

Design guidelines and standards

The items listed below are integrated into the architecture of the space. This information complements additional details listed on both the Workplace technology and Furniture and fixtures tabs.


Finishes

  • Washable backsplash required
  • No textured floors to be used

Acoustics

  • All walls to go to deck with sound attenuation, acoustical ceiling tile ceilings with a minimum sound absorption of .75 and carpet flooring. Consider including acoustical wall panels and a white noise system.

Lighting

To achieve desired lighting lux levels and color temperature, please follow these guidelines: 

  • 500 minimum lux levels

  • 3000 – 4000K recommended CCT Values (Color Correlated Temperature)

NOTE: The illuminance of lamps affects the color appearance and should be taken into consideration when planning CCT Values.

  • Include accent lighting over island

Mechanical, electrical and plumbing

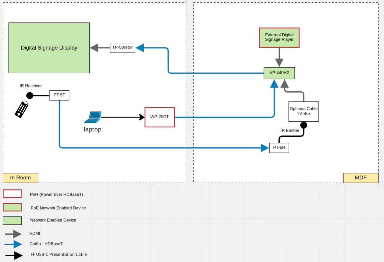
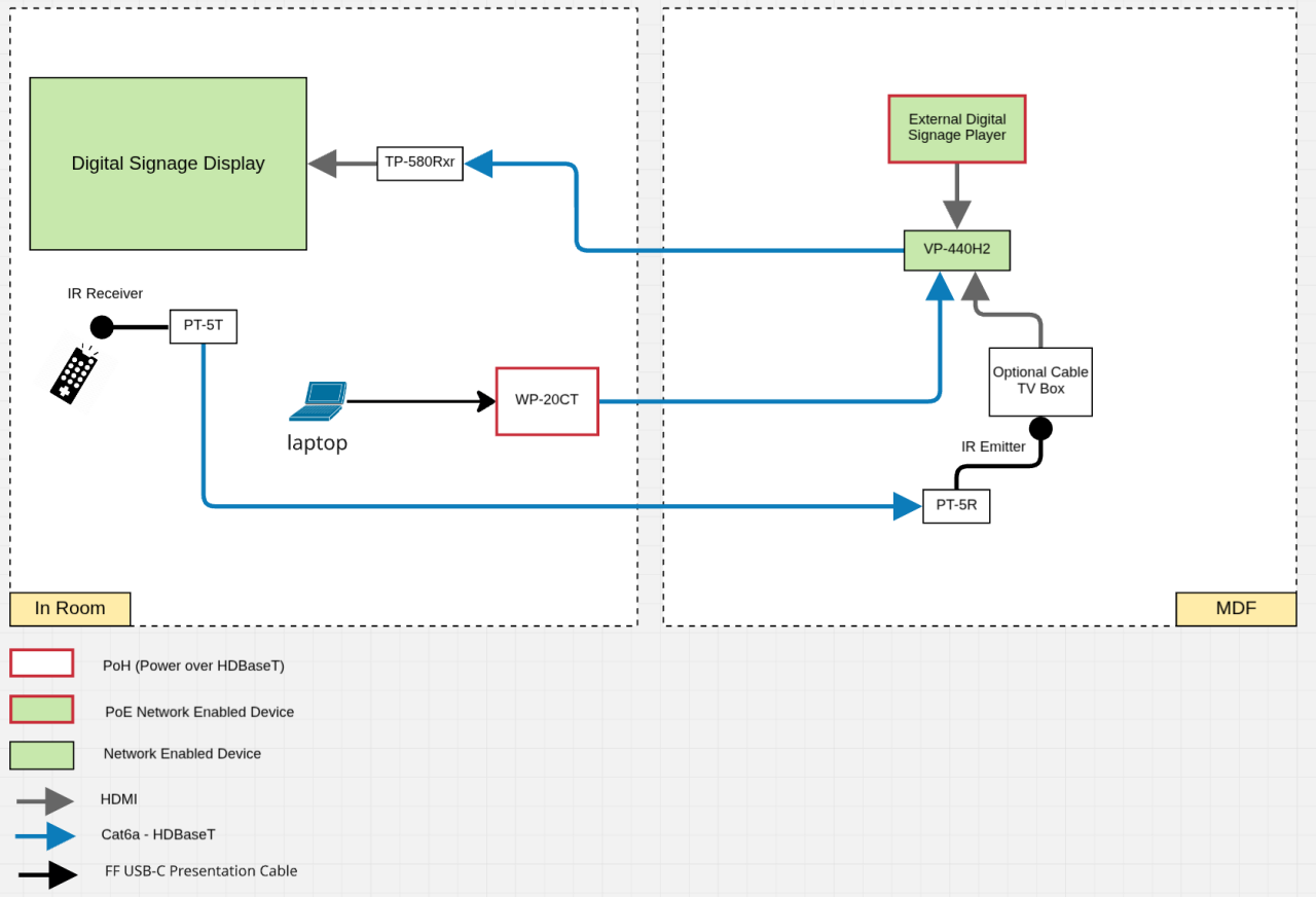
Only if Digital Signage is required:

QTYTypeLocationDescription
4(IT)PowerOn wall behind the digital signage displayDisplay, Receiver (if applicable), 2 spares
1(IT)
Power
(Optional)
Wall plate location Wall plate (POWER CONSUMPTION 5V DC, 390mA)
1 (IT)
Data
(Optional)
Wall plate location Wall plate - Terminate data cable with male RJ-45 plug and ensure vendor has appropriate FLUKE adapter to test.
3(IT)DataOn wall behind the digital signage displayDisplay, Digital Signage, spare

Specialty

Branding and signage

  • Use color scheme from secondary and/or tertiary brand palette unless in external customer-facing area. With customer-facing areas, use primary brand palette.
  • Use this central location to showcase stories and artifacts that reflect our local communities, internal clubs, and rituals.
  • For Pantry signage branding for the trash/recycling program, visit the Signage and wayfinding page.

Other

  • Refer to local code for disabled access requirements
Back to top

Have a suggestion or comment about Work Your Way?

Share your feedback