Search
  1. Home
  2. Workplace guidelines
  3. Space types
  4. Reception or concierge

Reception or concierge

A welcoming area which showcases Red Hat’s culture and brand to visitors and associates alike.

Capacity: 1–2
Purpose: Welcome
Target size: Varies
Design options: 2
Release date: 1 September 2025

3D illustration of reception or concierge space type
Design Furniture and fixtures Workplace technology Signage and wayfinding Resource links

Design

Description and context

  • Spacious, open, light, welcoming, and comfortable
  • Design for direct access to natural light for both guest and reception experience
  • Place off of the main path of circulation, not directly adjacent to open office
  • Place reception desk with a clear line of sight to the entry doors
  • To encourage both employees and visitors alike to be a part of the Red Hat culture
  • To be interactive and highly branded 
  • To both welcome visitors and clearly impart confidence in the strength of Red Hat and the open source philosophy
  • Base the size and style of reception on size of site, in coordination with the local Facility Operations team
Dark, ribbed reception desk with a 'Red Hat' logo on a white wall, in front of a patterned carpet
Red sofa and seating area in an office space, with a red 'Red Hat' sign on the wall
Angled view of a white and wood-tone reception desk with a 'Red Hat' logo
Modern red and white reception desk with a large 'Red Hat' logo
Simple reception desk with a 'Red Hat' logo on the white wall above
Floor plan illustration for the Reception or concierge space type

Design guidelines and standards

The items listed below are integrated into the architecture of the space. This information complements additional details listed on both the Workplace technology and Furniture and fixtures tabs.


Finishes

  • Use core brand color palette
  • Use natural materials, texture and pattern to enhance color palette

Acoustics

  • Consult with your local project team

Lighting

To achieve desired lighting lux levels and color temperature, please follow these guidelines: 

  • 500 minimum lux levels
  • 3000 – 4000K recommended CCT Values (Color Correlated Temperature)

Mechanical, electrical and plumbing

Coordinate on a project-by-project basis in alignment with requirements outlined on the Furniture and fixtures tab.

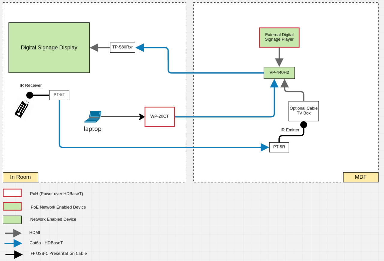
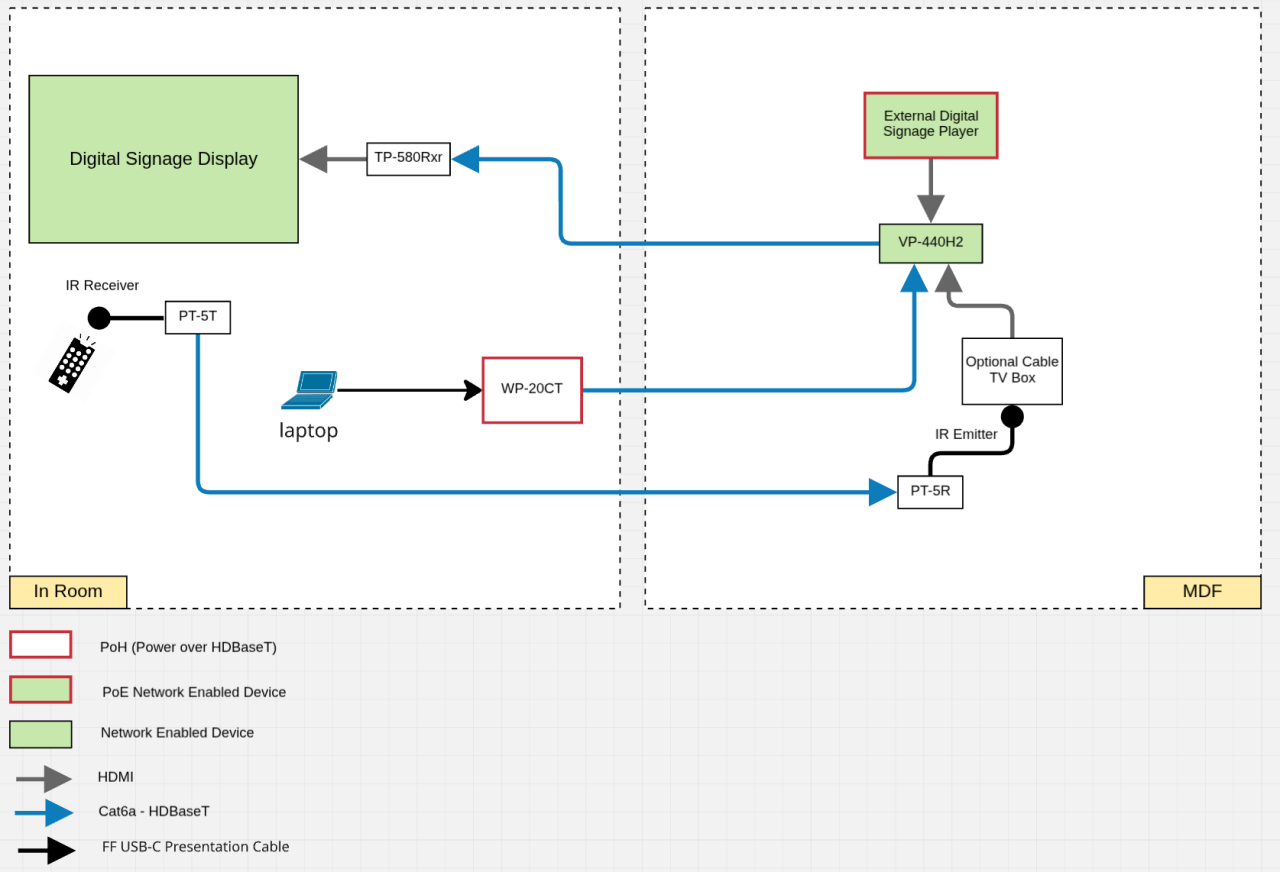
Only if Digital Signage is required:

QuantityTypeLocationDescription
4 (IT)PowerOn wall behind the digital sign displayDisplay, Digital Signage Player, Spares
3 (IT)DataOn wall behind the digital sign displayDisplay, Digital Signage Player, Spares
1 (IT)DataOptional - Wall plate locationOptional Wall plate (WP-20) - Terminate data cable with male RJ-45 plug and ensure vendor has appropriate FLUKE adapter to test.
1 (IT)PowerOptional - Wall plate locationOptional Wall plate (WP-20 - POWER CONSUMPTION 5V DC, 390mA)

Specialty

Branding and signage

  • Request "Red Hat Global Signage Guidelines" from your Red Hat Workplace Strategy + Delivery program manager
  • Consider other Red Hat branding depending on size of surrounding space
  • Red Hat red should be used to define a special architectural feature or textured material. It can also be used in a premium finish such as lacquered paint or back-painted glass.
  • Use red in fabric, light fixtures, or furniture sparingly in larger locations
  • Provide designated areas and platforms to showcase Red Hat stories
     

Other

Security and safety requirements at desk to include:

  • Duress or panic buttons, entry door bell, remote lock, and release for entry door. Site-specific requirements to be confirmed by GWS and Safety and Security.
  • Visitor management system at reception desk to be confirmed by GWS and Safety and Security
  • CCTV and video intercom requirements to be confirmed by GWS and Security and Safety consultant
Back to top

Have a suggestion or comment about Work Your Way?

Share your feedback